1. 网页搜索“内蒙古自治区人力资源和社会保障厅”,选择官网进入。

2.点击网上办事或网上办事大厅,进入后点击单位办事,进入网厅服务大厅界面,点击账号密码登录,进入机关网厅界面。

3.进入后点击单位办事,进入网厅服务大厅界面

4. 点击账号密码登录,进入机关网厅界面。

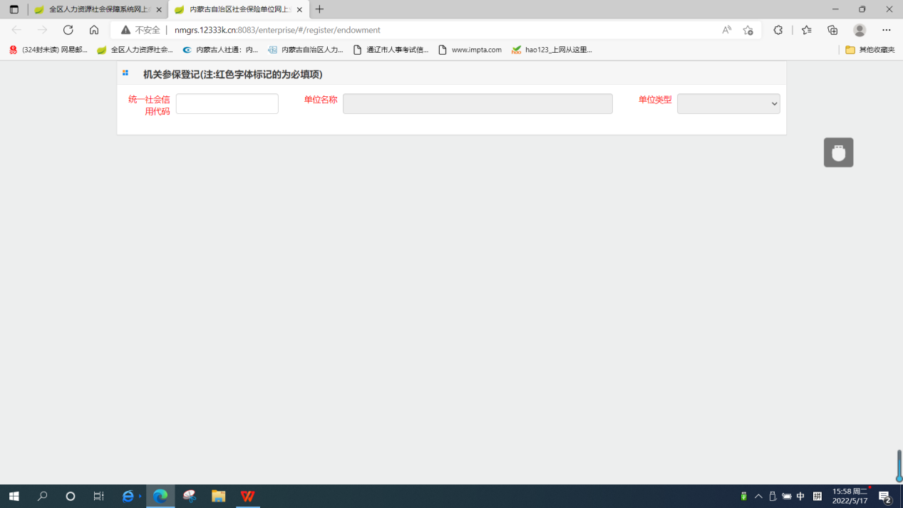
5.点击机关首次参保登记,进入机关参保登记界面,输入组织机构代码后进入到单位参保登记界面,按照操作要求提交材料进行参保登记。

6.社保部门收到参保单位提交的参保登记业务后,按照要求进行复核。复核通过后,社保业务人员会联系参保单位经办人告知参保单位社会保险登记编号;如若复核不通过,社保业务人员会一次性告知不通过的原因。